Chevrolet Trax: Parasitic Load Explanation & Test Procedures
NOTE: This is GENERAL information. This article is not intended to
be specific to any
unique situation or individual vehicle configuration. For model-specific
information see appropriate articles where available.
GENERAL INFORMATION
NOTE: This is GENERAL information. This article is not intended to
be specific to any
unique situation or individual vehicle configuration. For model-specific
information see appropriate articles where available.
The term Parasitic Load refers to electrical devices that continue to use or
draw current after the ignition switch
is turned to OFF position. This small amount of continuous battery draw is
expressed in milliamps (mA). On
Chrysler vehicles, a typical Parasitic Load should be no more than 30 milliamps
(0.030 amps). On Ford Motor
Co. and General Motors vehicles produced after 1980, a typical Parasitic Load
should be no more than 50
milliamps (0.050 amps).
Vehicles produced since 1980 have memory devices that draw current with ignition
off for as long as 20
minutes before shutting down the Parasitic Drain. When Parasitic Load exceeds
normal specifications, the
vehicle may exhibit dead battery and no-start condition.
Follow test procedure for checking Parasitic Loads to completion. A brief
overview of a suggested test
procedure is included along with some typical Parasitic Load specifications.
Refer to GENERAL MOTORS
PARASITIC LOAD TABLE chart.
TESTING FOR PARASITIC LOAD
NOTE: This is GENERAL information. This article is not intended to
be specific to any
unique situation or individual vehicle configuration. For model-specific
information see appropriate articles where available.
CAUTION: Always turn ignition off when connecting or disconnecting
battery cables,
battery chargers or jumper cables. DO NOT turn test switch to OFF
position (which causes current to run through ammeter or vehicle
electrical system).
NOTE: Memory functions of various accessories must be reset after
the battery is
reconnected.
The battery circuit must be opened to connect test switch (shunt) and ammeter
into the circuit. When a battery
cable is removed, timer circuits within the vehicle computer are interrupted and
immediately begin to discharge.
If in doubt about the condition of the ammeter fuse, test it with an ohmmeter
prior to beginning test. An open
fuse will show the same reading (00.00) as no parasitic drain. Begin test
sequence with the meter installed and
on the 10-amp scale. Select lower scale to read parasitic draw.
CHRYSLER IGNITION OFF DRAW (IOD) TEST
To test for excessive IOD, verify that all electrical accessories are OFF.
Turn off all lights, remove ignition key,
and close all doors and decklid. If the vehicle is equipped with electronic
accessories (illuminated entry,
automatic load leveler, body computer, or high line radio), allow the system to
automatically shut off (time out),
up to 3 minutes.
- Raise the hood and disconnect both battery cables, negative first.
CAUTION: IOD greater than 3 amps may damage millampmeter.
- Reconnect the negative cable and connect a typical 12-volt test light
(low wattage bulb) between the
positive cable clamp and the positive battery post. Remove the engine
compartment lamp bulb. If the test
light does not light, proceed to step 3. If the test light does light,
proceed to step, 4. The test light will
indicate IOD greater than 3 amps. After higher amperage IOD has been
corrected, proceed to step 3.
- ith 12-volt test light still connected (not lit), connect an ammeter (milliampere
scale) between the positive
cable clamp and the positive battery post, disconnect test light, refer to
instructions provided with
ammeter being used. A reading of 30 milliamperes or less indicates normal
electrical draw. If ammeter
reads more than 30 milliamperes, excessive IOD must be corrected.
- Locate the fuse panel and remove fuses or circuit breakers one at
a time, and observe ammeter after each
fuse or circuit breaker is removed. If test light goes out and the reading
drops below 30 milliamperes
when a certain fuse or circuit breaker is removed, that circuit may have a
defect.
- If IOD is detected after all fuses and circuit breakers have been
removed, disconnect the 60-way
connector at the Single Module Engine Control (SMEC), located outboard of
the battery.
- If excessive IOD is detected after all fused circuits and SMEC have been
verified, disconnect the B+
terminal from the alternator. If reading drops below 30 milliamperes,
reinstall all fuses and circuit
breakers, reconnect B+ terminal at alternator, reconnect battery, and
perform alternator diagnostics.
- Install engine compartment lamp bulb.
TEST PROCEDURE USING TEST SWITCH
- Turn ignition off. Remove negative battery terminal cable. Install
Disconnect Tool (J-38758) test switch
male end to negative battery cable. Turn test switch knob to OFF position
(current through meter). Install
negative battery cable to the female end of test switch.
- Turn test switch knob to ON position (current through switch). Road test
vehicle with vehicle accessories
on (radio, air conditioner, etc). After road test, turn ignition switch to
LOCKED position and remove key.
Connect ammeter terminals to test switch terminals. See Fig. 1. Select
10-amp scale.
- Turn off all electrical accessories. Turn off interior lights, underhood
lamp, trunk light, illuminated entry,
etc. To avoid damaging ammeter or obtaining a false meter reading, all
accessories must be off before
turning test switch knob to OFF position.
- Turn test switch knob to OFF position to allow current to flow through
ammeter. If meter reads wrong
polarity, turn test switch to ON position and reverse leads. Turn test
switch to OFF position. Observe
current reading. If reading is less than 2 amps, turn test switch to ON
position to keep electrical circuits
powered-up.
- Select low amp scale. Switch lead to the correct meter position. Turn
test switch to OFF position and
compare results to normal current draw. See GENERAL MOTORS PARASITIC LOAD
TABLE
(MILLIAMPS). If current draw is unusually high for the vehicle's overall
electrical system, remove
system fuses one at a time until current draw returns to normal.
- Turn test switch to ON position each time door is opened or fuse is
removed. Turn switch to OFF position
to read current draw value through meter. When the cause of excessive
current drain has been located and
repaired, remove test switch and reconnect negative battery cable to the
negative battery terminal.
INTERMITTENT PARASITIC LOAD PROBLEMS
Intermittent parasitic load can occur because of a memory device that does
not power down with ignition off.
With an intermittent parasitic load, battery draw can be greater than 1.0 amp.
To find an intermittent problem requires that an ammeter and Disconnect Tool
(J-38758) test switch be
connected and left in the circuit. See Fig. 1. Road test vehicle. After road
test, turn ignition off and remove key.
Monitor the milliamps scale for 15-20 minutes after ignition is turned off. This
allows monitoring memory
devices to determine if they time out and stop drawing memory current. The test
switch is needed to protect
ammeter when the vehicle is started.

Fig. 1: Connecting Kent-Moore Disconnect Tool (J-38758)
GENERAL MOTORS PARASITIC LOAD
.jpg)
.jpg)
DIODE CHECK & SOLENOID TEST

Fig. 2: Diode Check & Solenoid Test
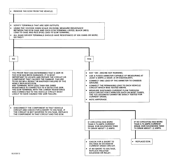
QUAD DRIVER TEST
.gif)
Fig. 3: Quad Driver Test
READ NEXT:
NOTE: This article is intended for general information purposes
only. It does not apply
specifically to one make or model.
PURPOSE
NOTE: This article is intended for general information purposes
onl
NOTE: This is GENERAL information. This article is not
intended to be specific to any
unique situation or individual vehicle configuration. The purpose of this
Trouble
Shooting information is to pro
AIR CONDITIONING TROUBLE SHOOTING
WARNING: This is GENERAL information. This article is not intended
to be specific to
any unique situation or individual vehicle configuration. The purpose of
this Tr
SEE MORE:
Fig. 13: Drive Range, Fourth Gear -- Gen 2/Hybrid Fluid Flow Diagram
Drive Range - Fourth Gear Default (Gen 2/Hybrid)
If the transmission encounters an electrical component malfunction, the
transmission will default to Fourth gear.
All solenoids will default to their normal state. If the torque
ABS DESCRIPTION AND OPERATION
Antilock Brake System Block Diagram
Fig. 45: Antilock Brake System Block Diagram
This vehicle is equipped with the MGH 60 Mando electronic stability control
brake system. The electronic
brake control module and the brake pressure modulator are serviced separately